Issue: When you use a user to run the Active Directory Import Wizard in Microsoft Dynamics AX, you cannot see all users on the domain. This problem occurs if the user that you use is not domain administrator.
Cause: This problem occurs because some settings on the network domain are required for non-domain administrators to view all users on the domain within the Active Directory Import Wizard in Microsoft Dynamics AX.
Resolution:
To see all users on the domain when you use a non-domain administrator user to run the Active Directory Import Wizard within Microsoft Dynamics AX, follow these steps:
- Make sure that the user who you use is a part of the “Authenticated Users” security group on the domain. To do this, follow these steps:
- In Active Directory Users and Computers, make sure that Advanced Features is selected under the View menu option.
- Right-click the user that you cannot see when you run the import wizard. Then, select Properties.
-
Click the Member Of tab. The user should appear under Domain Users.

-
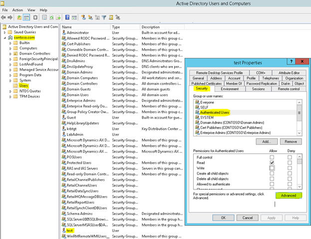
Then Click the Security tab, select Authenticated Users Group, and then make sure that the Read Permission for Authenticated Users property is set to Allow.

- Set up the “Authenticated Users” to have “Read” permissions to all objects. This enables authenticated users to see the complete list of Active Directory users during the import process in Microsoft Dynamics AX. To do this, follow these steps:
- In Active Directory Users and Computers, make sure that Advanced Features is selected under the View menu option.
- Right-click the user that you cannot see when you run the import wizard. Then, select Properties.
- Click the Security tab.
- Click Authenticated Users group.
-
Click the Advanced button.

-
Select Authenticated Users name, and then click Edit.

- Make sure that the Type is set to Allow and that the Applies to: box is set to This object and all descendant objects.
-
Make sure Read all
properties check box in Properties section is checked.

After you complete these steps, the Read permission is selected by default when you create a new user.
Contributors: Samantha Said, Clifford Zhang