Skip to main content
Dynamics 365
  • 1 min read

Microsoft Dynamics AX 2012: Where is the Shop floor control module?


Introduction

Those of you who know the Shop floor control module in Dynamics AX 2009 will notice that it is not a separate module in Dynamics AX 2012. This post gives you a quick overview of how to access the Shop floor control functionality in Dynamics AX 2012.

Time attendance and Manufacturing execution

The Shop floor control module has been divided into two feature sets:

  • Time and attendance contains functionality to register work time and attendance such as clock-in and clock-out, indirect activities, absences, breaks, overtime, and flextime. It also includes features to generate payroll information that can be used in a payroll system.
  • Manufacturing execution allows you to register time and item consumption for a specific production job or project, provide job feedback, do job scheduling and prioritization, etc.

The division of the time and attendance and the job registration functionality provides more flexibility. The licenses for the two feature areas are separate and more users and more industries can now benefit from the functionality that is relevant for their work areas.

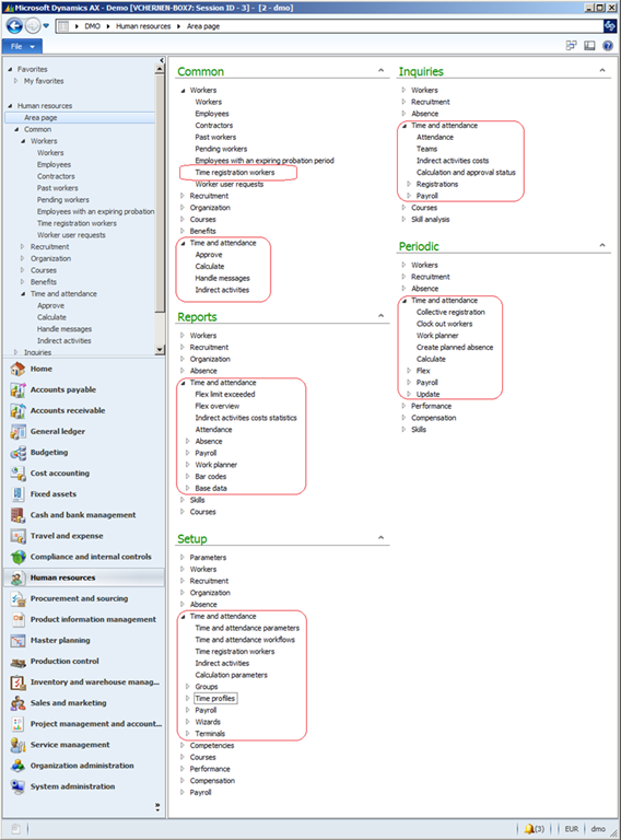
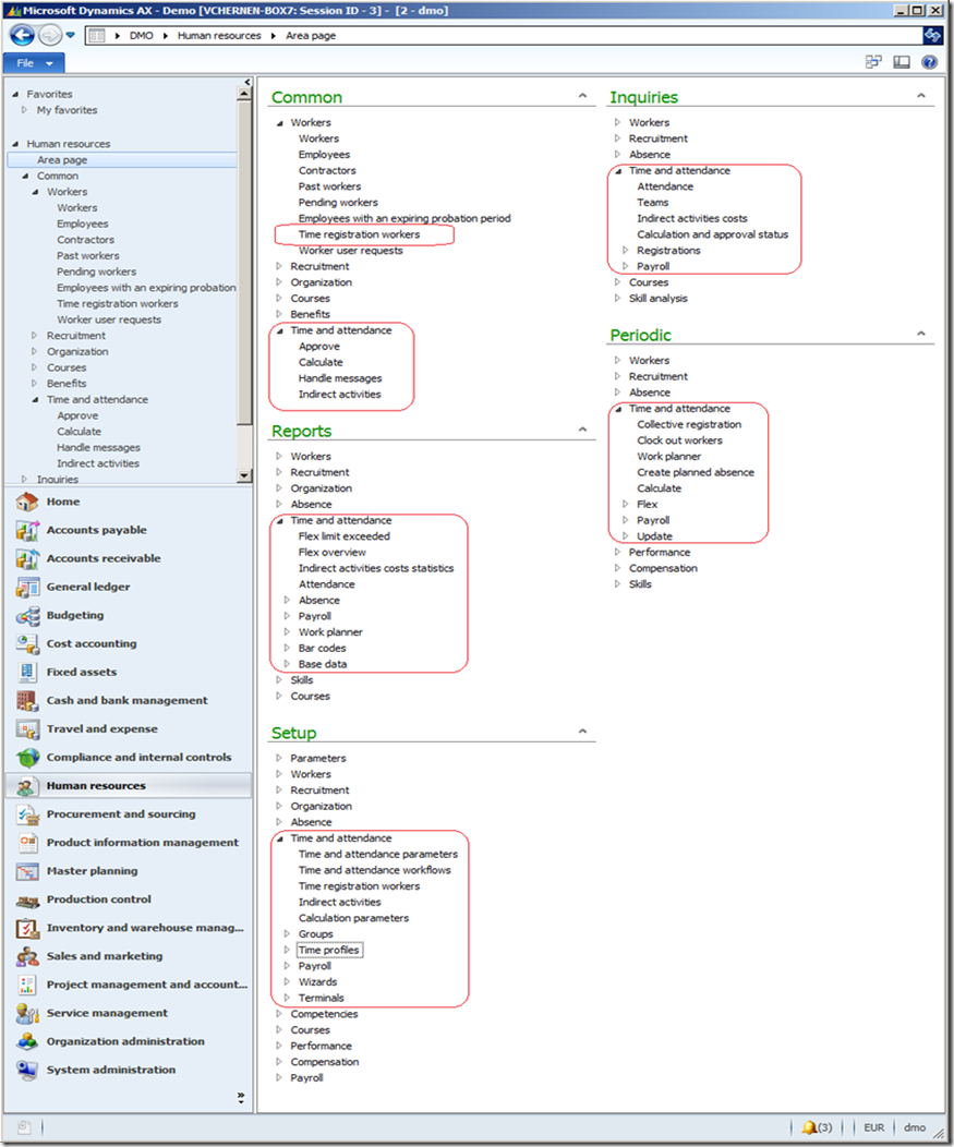
The Time and attendance features are moved to the Human resources module and the features can be accessed through the Human resources area page. The related menu items are located in Time and attendance groups under Common, Reports, Inquiries, Periodic and Setup. There is also a Time registration workers list page menu item under the Workers group in the Common area.

image

The features to clock-in and clock-out and to register time with an electronic timecard are available on the Home area page in the Time and attendance group under Common. These tasks can be performed by any employee and this is the reason why the features are not located in the Human resources or Production control areas.

image

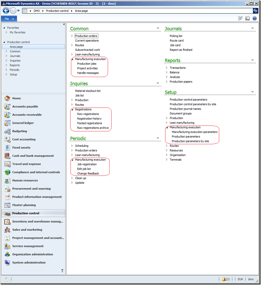
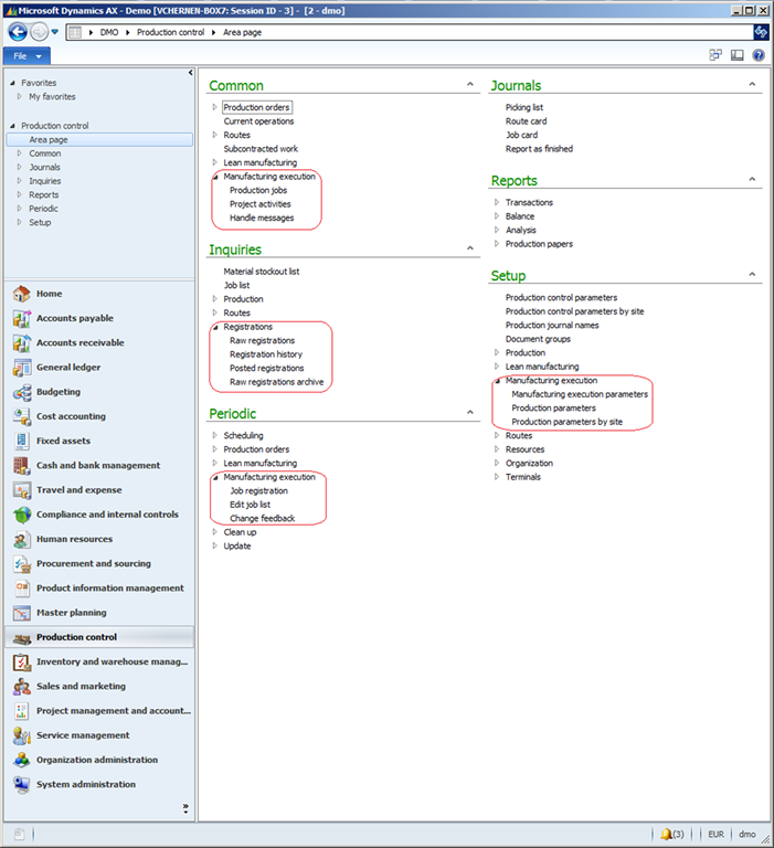
The menu items for Manufacturing execution are located on the Production control area page in the Manufacturing execution groups under Common, Periodic and Setup and in the Registration group under Inquiries

image

Disclaimer

All the information about AX 2012 posted here is a pre-release. Any feature is a subject to be changed before the release without notice.
This disclaimer is applicable to all posts about AX 2012 in this blog.

Get started with Dynamics 365

Drive more efficiency, reduce costs, and create a hyperconnected business that links people, data, and processes across your organization—enabling every team to quickly adapt and innovate.