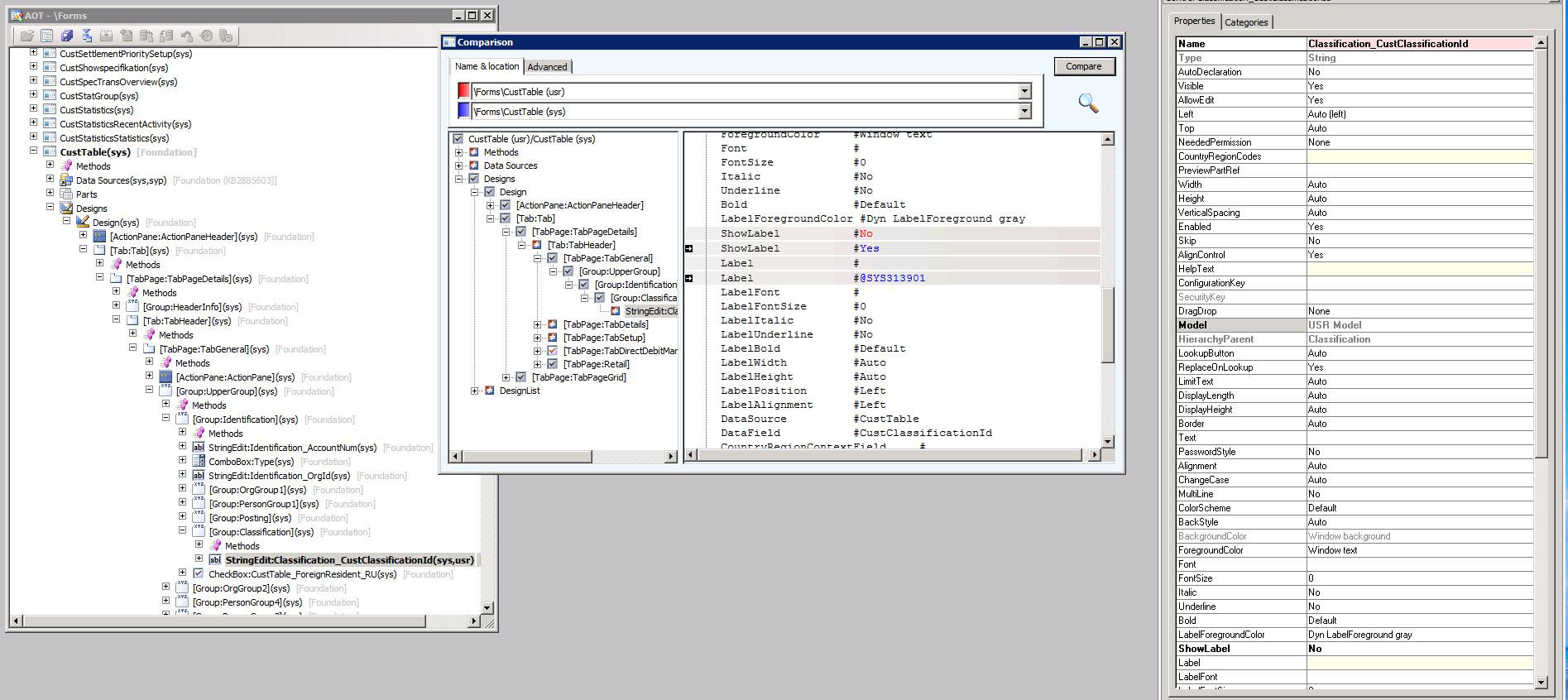
Consider the following scenario n an AX 2012 R2 CU7
1. Go to AOT > Forms > CustTable > Designs > Design > Tab > TabPageDetails > TabHeader > TabGeneral >
UpperGroup > Identification > Group:Classification > Classification_CustClassificationId
and here you do have the “Help Text” and “Label” properties for the above mentioned grid control
2. Now delete the “Help Text” and the “Label” control properties content
3. Save and compile the CustTable form
4. Now perform a Compare for this object, let’s say between “USR” and “SYS layers
5. As soon as Compare Tool dialog pops up and you click on the “Compare” button, you get the below error:
TreeNode object not initialized.
Stack trace
(C)\Classes\SysTreeNode\onComparableSelected – line 5
(C)\Classes\SysTreeNodeDelayLoaded\onComparableSelected – line 8
(C)\Classes\SysCompare\getCombo – line 15
(C)\Classes\SysCompare\startCompare – line 28
(C)\Forms\SysCompareForm\Designs\DesignList\CompareButton\Methods\Clicked – line 10
6. Close the window.
7. Now try to Compile the CustTable form, you get the following error:
“Unable to save . Version of Form CustTable on the server is newer”
8. You need to restore it :
9. As soon as you perform the Restore, you could see that, all the changes what you made earlier will be lost.
Actual Result
Compare Tool causing a failure, forcing an element restore which results in negating the changes made on the element
Workaround description:
– The Comparison Tool failure is caused by keeping the “Show Label” control property
set to “Yes” after deleting the “Help Text” and the “Label” control properties content.
– Setting the “Show Label” control property to “No” after deleting the “Help Text”
and the “Label” control properties content resolves the issue.
Screen shot below:
