As humans, we are visually wired. Around 90% of the information that is sent to our brain is visual. Our brain can get a sense of a visual scene is less than 1/10th of a second because it can process visuals 60,000x faster than text.
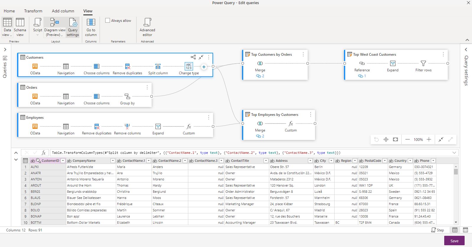
Within Power Query, we have reimagined query authoring, and we now provide an interface to easily create your queries and visualize your data preparation process using ‘Diagram View’. Our goal is to simplify the experience for citizen data analysts to get started, speed up the data prep process, and help quickly understand the flow of data. We are extremely excited to share with you the general availability of the Diagram View feature within Power Query Online (e.g. within Power Platform dataflows).
Enabling ‘Diagram View’
To enable this feature, select ‘Diagram View’ within the ‘View’ tab in the Power Query editor ribbon. Once the Diagram View is enabled, you will start to notice the ‘Diagram View’ panel with the Ribbon on top and Data Preview at the bottom. This feature will be available when you open existing dataflows as well as when you create new dataflows.

Diagram View Enhancements

Since our public preview, we have been working closely with our top customers and the community, to gather feedback and enhance this feature towards GA. Based on your valuable suggestions, we have added multiple enhancements that are described below. This includes changes in the following sections:
- Diagram View settings
- Maximize Data preview
- Expand/Collapse all queries
- Multi-select queries
- Inline rename
- Accessibility
Diagram View settings
To modify Diagram View settings, click the lower half of the ‘Diagram View’ button within the ‘View’ tab in the ribbon.
We show ‘step labels’ by default within the Diagram View.
But you can change Diagram View settings to show ‘step names’ so that it matches the ‘Applied steps’ within the ‘Query settings’ pane.
Auto-highlight related queries
By choosing the setting ‘Auto-highlight related queries’ within Diagram View settings, related queries are always highlighted so that you can visually see the query dependencies better.
When you have queries with multiple steps, it can be challenging to scroll horizontally back and forth to view all your steps within the viewport.

Based on your feedback, we have now introduced a new way to visualize called ‘Compact view’ that compresses the steps from top to bottom instead of left to right. This view can be especially useful when you have queries with multiple steps, so that you can easily scroll through the steps vertically in a compressed top-to-bottom view within the viewport.

To enable this view, go to the Diagram View settings and select ‘Compact view’ within the View tab in the ribbon.

Maximize Data preview
As we introduced the Diagram View in Preview, you mentioned that you want to see more data within the Data preview to understand and analyze the data. Based on your feedback, we have now introduced the ability to expand the Data preview so that you can see as much data as before, within the Data preview without disabling Diagram View.

Expand/Collapse all queries
By default, the queries within Diagram View are collapsed. There are options to expand/collapse each query. Based on your feedback, there is now an option to expand or collapse all queries in a single click.


We have also provided options to expand or collapse related queries from the Query level context menu.

Multi-select queries
We have now introduced the ability to select multiple queries within the Diagram View through Ctrl + click. Once you multi-select, a right click will show a context menu that will allow performing operations such as merge, append, move to group, expand/collapse and more.

Inline rename
We have now added the ability to perform inline rename. Just double click the query name to rename the query.

Just double click the step name to rename the step, provided the Diagram View setting shows step names.

When step labels are displayed, double clicking the step label shows the dialog box to rename the step name and provide a description.

Accessibility
Click here to learn more Keyboard shortcuts that can be used within Power Query Online.
| To do this action | Press |
| Expand selected query | Ctrl + Right arrow key |
| Collapse selected query | Ctrl + Left arrow key |
| Move focus from query level to step level | Alt + Down arrow key |
| Move focus from step level to query level | Esc |
| Expand all queries | Ctrl + Shift + Right arrow key |
| Collapse all queries | Ctrl + Shift + Left arrow key |
| Insert new step using + button (after selected step) | Ctrl + Alt + N |
| Highlight related queries | Ctrl + Alt + R |
| Select all queries | Ctrl + A |
| Copy queries | Ctrl + C |
| Paste queries | Ctrl + V |
We are excited to learn how you use these capabilities.

